Skip to main content
Main navigation
Home
About
What is UNNExT?
Advisory Committee
Advisory Groups
Contact Us
Experts
Expert Database
Registration Form
Events
Resources
Resources
Policy Briefs
Working Papers
Reports & Studies
Databases
Guides & Tools
Toggle navigation
Breadcrumb
Home
TPAD
Procedures
Trade Process Analysis Database (TPAD)
TPAD
Trade Process Studies
Case Studies
Procedures
Conclude contract and trade terms
Case Study
Title:
Import of raw materials (electronic devices) to Thailand from China, 2011
Corridors and Routes:
Through Bangkok Port
Trade Product:
Raw materials (electronics)
Trade Type:
Import
Process Analysis:
Import to Thailand
Exporting Country:
China
Importing Country:
Thailand
Category:
Contract between seller and buyer
Country and Procedure Description:
Related Rules, Laws and Regulations:
Actors and Participants:
-Importer,
-Exporter/Representative
Actors and Participants:
-Importer,
-Exporter/Representative
Input Criteria to Enter or Begin the Business Process:
-Buyer and seller establish their contract and sale terms. -Seller provides products according to a Purchase Order
Activities and Associated Documentary Requirements:
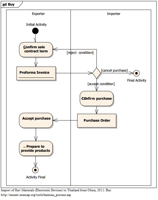
1. An exporter issues a “Proforma Invoice” to confirm the price and sale terms for product purchase. 2. An importer confirms to buy the products by sending the exporter a “Purchase Order” 3. The exporter prepares to provide the products accordingly. Proforma Invoice, Purchase Order
Output Criteria to Exit the Business Process:
-Exporter and Importer agree upon proforma invoice, purchase order, and trade terms
Activity Diagrams:
Number of Required Documents:
2
Minimum Required Time:
Maximum Required Time:
Average Required Time:
1
Minimum Cost:
Maximum Cost:
Average Cost:
THB 0